0. 목적
MySQL 연습을 위해, MySQL 에서 공식적으로 제공하는 샘플 데이터베이스를 다운로드 받는 방법을 알아본다. 동시에, 내려받은 샘플 데이터베이스를 GUI 환경인 MySQL Workbench를 이용해 MySQL에 등록하는 방법 또한 알아보도록 한다.
1. 참고
해당 포스트에서는 Windows 10 Pro 컴퓨터의 MySQL Workbench 8.0.31 환경에서 진행했다.
2. 샘플 데이터베이스 다운로드
MySQL :: Other MySQL Documentation
Other MySQL Documentation This page provides additional documentation. There's even more available on these extra pages: MySQL Server Doxygen Documentation Title HTML Online MySQL Server (latest version) View Expert Guides Language Title Version HTML Onlin
dev.mysql.com
상기 링크에 접속한다.

스크롤을 내려보면 Example Databases 항목이 보인다. 다운로드를 원하는 샘플 데이터베이스를 선택 후, DB Download 카테고리의 알맞은 버튼을 클릭하면 된다.
나는 간단하게 world database를 다운로드 받기 위해, DB Download 카테고리의 Zip 버튼을 클릭해 내려받았다.
3. MySQL에 샘플 데이터 등록

MySQL Workbench를 실행 후, 본인의 SQL 서버에 접속한다. 메인 화면이 로드되면, File → Open SQL Script... 항목에 진입한다.

앞서 내려받았던 SQL 파일을 선택하고, 열기 버튼을 누른다.

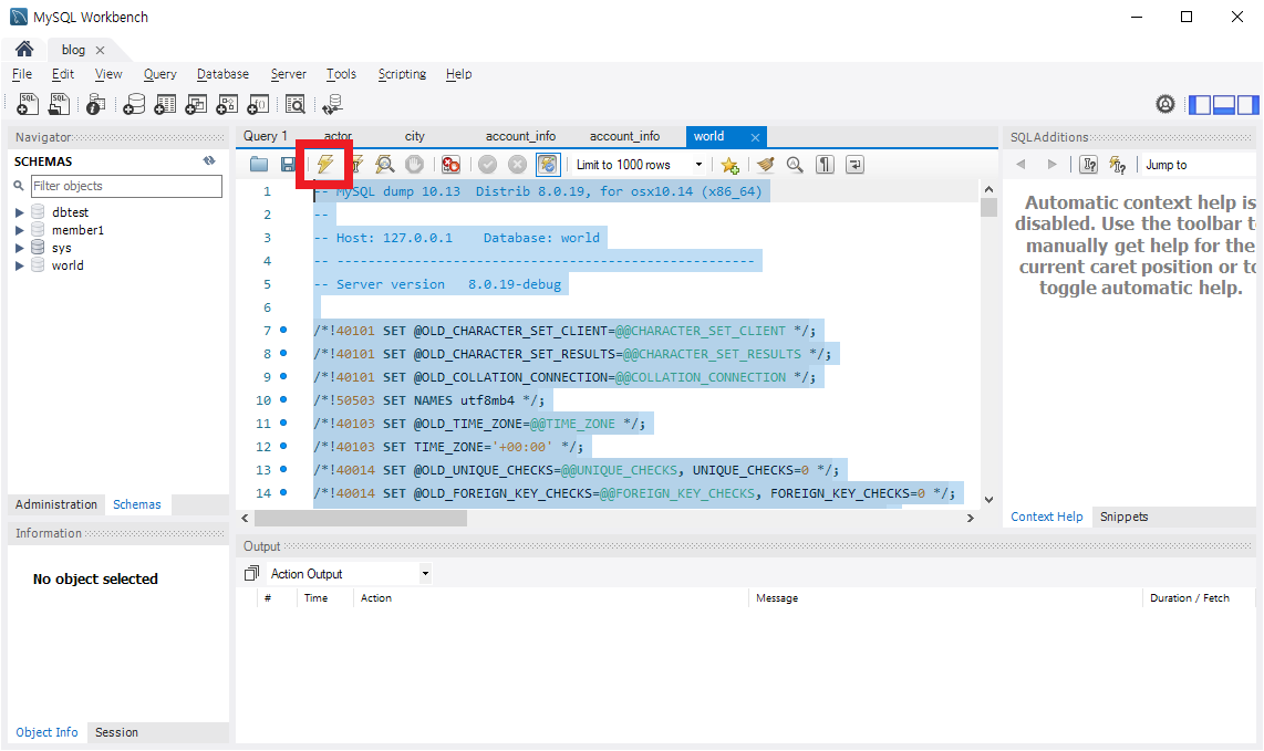
키보드의 Ctrl + A 키를 눌러, 쿼리창에 삽입된 쿼리 명령어를 전체 선택 한다. 쿼리 명령어 실행을 위해, 상단의 ⚡(번개) 아이콘을 누른다.

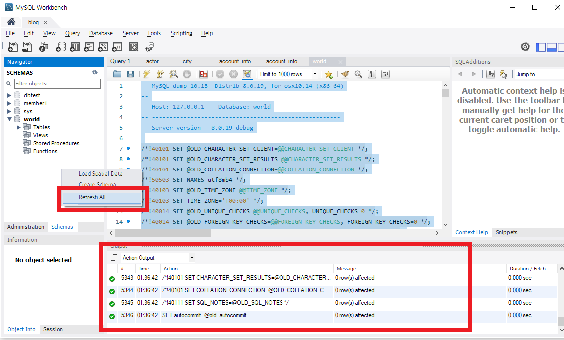
잠시 기다리면 쿼리 명령어 삽입이 모두 완료된 모습을 확인할 수 있다. 좌측의 SCHEMAS 부분에 마우스 좌측 클릭을 하고, Refresh All 버튼을 클릭한다.
4. 샘플 데이터 조회

좌측 SCHEMAS 항목에 world 스키마가 생성된 것을 확인할 수 있다. 테스트 삼아서 아래의 쿼리 명령어를 입력하고, ⚡(번개) 아이콘을 눌러 쿼리 명령어를 실행시켜 보자.
SELECT * FROM world.country;

정상적으로 테스트 데이터인, world 스키마의 country 테이블이 출력되는 모습을 확인할 수 있다.